Instalação
ATENÇÃO:Recomendamos sempre testar em ambiente de desenvolvimento antes de instalar em produção. Faça backup de seus workflows antes de atualizar ou instalar em ambiente de produção.
Recursos:
- Clientes;
- Cobranças;
- Assinaturas;
- Parcelamentos;
- Dados comerciais;
- Dados financeiros;
- Notificações;
- Pix(Cash-in);
- Webhooks
Versões Compatíveis:
- n8n >=1.0.0
- Node.js >=20.15.0
Pré-requisito:
- Requer que o Node.js esteja no mínimo na versão 20.15.0
- Conta ativa no Asaas (produção ou sandbox)
- API Key válida (obtida no painel Asaas)
Através do Community Nodes (Recomendado):
O nó pode ser obtido (gratuitamente) através do sistema de Community Nodes do n8n:
1)Acesse o n8n
2)Vá em Settings → Community Nodes
3)Clique em Install a community node
4)Digite: @asaasbr/n8n-nodes-asaas
5)Clique em Install
6)Reinicie o n8n
Configuração das Credenciais:
1)No n8n, vá em Credentials → Add Credential
2)Procure por Asaas API Preencha: API Key + Ambiente
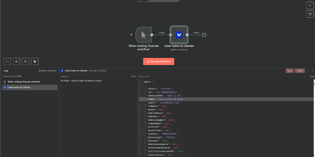
Verificação da Instalação (Exemplo):
1)Crie um novo workflow
2)Arraste o nó Asaas para o canvas
3)Selecione Cliente como recurso
4)Selecione Listar Clientes como operação
5)Selecione sua credencial
6)Execute o workflow
Instalação em projetos locais:
1)Validar as versões do projeto
2)Executar via terminal: npm install @asaasbr/n8n-nodes-asaas
Updated 4 months ago
